Brisbane Makerspace is a trading name of Meanjin Makerspace Inc. However we often use BMS or "the space" to refer to the group. Meanjin is commonly accepted as the name used by First Nations peoples to refer to the land that Brisbane occupies. We aim to be Brisbane's friendliest community space for people from all backgrounds who love making.
We are an incorporated association, incorporated in Queensland. By law, we are required to operate as a not for profit. We are a registered charity with the ACNC and DGR endorsed by the ATO. Meanjin Makerspace Inc. is it's own separate legal entity just like a person or a business. Our Constitution is the legally binding document that controls how we operate.
In addition to the constitution, we have various policies to help manage our day to day operations. Policies can be changed at a general meeting and can be found here.
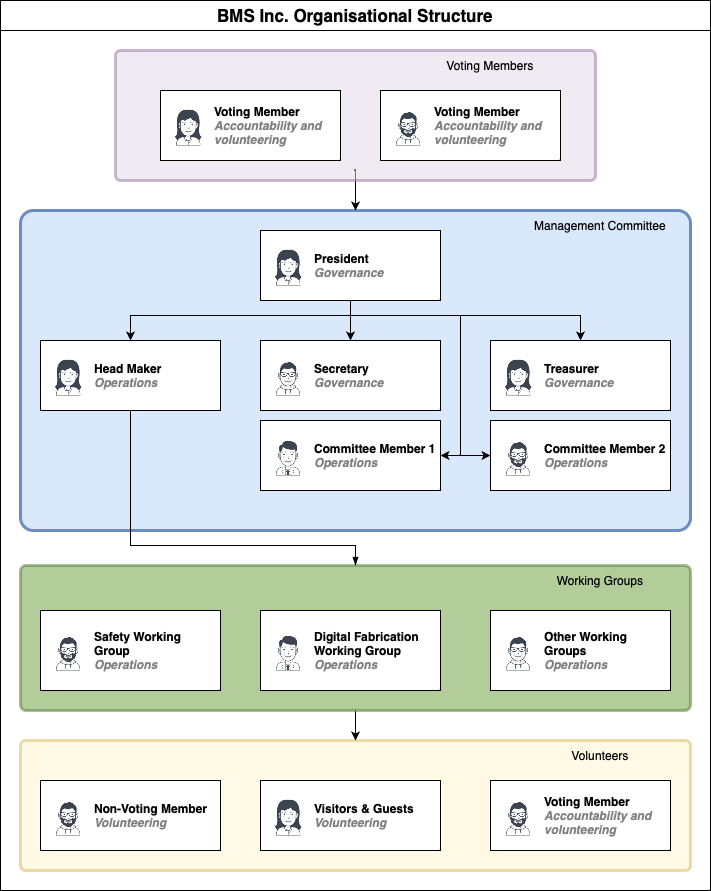
Everyone who's officially part of the organisation must be a member. We have 3 different membership classes. These are written into our Constitution under section 5.
Like most organisations, we have different groups of people who are responsible for different things. The sections below explain all the groups of people we have.

The management committee (or just committee for short) is responsible for the administration and governance of the association and is accountable to all Volunteer Members. These are defined in section 17 of our constitution.
The president’s primary responsibility is to ensure that the management committee governs effectively and to help the association pursue its objects.
The president’s functions include, but are not limited to:
The secretary’s primary responsibility is to ensure that the management committee operates in a way that is compliant with the association's rules and by-laws.
The secretary’s functions include, but are not limited to:
The treasurer’s primary responsibility is to ensure that the association and management committee operates its finances in a way that is compliant with the association's rules and by-laws.
The treasurer’s functions include, but are not limited to:
The other committee members (if elected) are responsible for supporting the management committee and providing balanced views during discussions.
Their functions include, but are not limited to:
The head maker is responsible for the association operations, not management or governance. They require extensive technical knowledge and experience with our tools, facilities and community and work closely with all governance groups.
The head maker’s functions include, but are not limited to:
The Working Groups are responsible for both the administration and operations of certain parts of the association and are accountable to the head maker. These are things like safety, digital fabrication, electronics, infrastructure, etc. You can see the list of Working Groups here.
All members who are entitled to vote are called Volunteer Members and are responsible for keeping everyone above accountable and approving changes to rules, roles, etc.
These are all the other people who are members of the association, but do not have voting rights and don't have any direct input into it's governance. However, non-voting members are entitled to access our facilities and observe any general meetings.